JSP μΉ νλ‘μ νΈ λ°°ν¬νκΈ° - ROOT.war
JSP μΉ μ ν리μΌμ΄μ λ°°ν¬νκΈ°
JSP - Dynamic Web Project λ‘ κ°λ°ν νλ‘μ νΈλ₯Ό λ°°ν¬ νμΌ war λ‘ μμ±νκ³
νΈμ€ν
μλ²μ μ
λ‘λνλ μμ
μ μ§νν΄λ΄
λλ€.
WAR (Web Application Archive)
Java μΉ μ ν리μΌμ΄μ
μ ν¨ν€μ§ νκ³ λ°°ν¬νκΈ° μν νμ€ μμΆλ νμΌ νμμ
λλ€.
β’
WAR νμΌλ‘, μΉ μ ν리μΌμ΄μ
μ λͺ¨λ μμλ₯Ό μλ²μ μ½κ² λ°°ν¬νκ³ μ€νν μ μμ΅λλ€.
β’
WAR νμΌμ λΉλλꡬ λ₯Ό μ΄μ©νμ¬ μμ±ν μ μμ΅λλ€.
β¦
β¦
λΉλλꡬ
β’
Ant 
β’
Maven 
β’
Gradle 
μλ° μΉ μ ν리μΌμ΄μ νλ‘μ νΈ κ΅¬μ‘°
β’
WAR λ°°ν¬νμΌ κ΅¬μ‘°
βββ β¦
WAS (Web Application Server; μΉ μ ν리μΌμ΄μ μλ²)
μΉ μ ν리μΌμ΄μ
μ μ€ννκΈ° μν μννΈμ¨μ΄ νκ²½μ μ 곡νλ μλ² μννΈμ¨μ΄
μΉ μλ² + μΉ μ»¨ν
μ΄λ
(Web Server + Web Container)
β’
μΉ μ ν리μΌμ΄μ
λ°°ν¬
β’
μΉ μ ν리μΌμ΄μ
μ€ν
β’
μΉ μ ν리μΌμ΄μ
κ΄λ¦¬
β’
λ€μν μλ² μΈ‘ κΈ°λ₯μ μ 곡
μΉ μλ² (Web Server)
μ μ μΈ μ½ν
μΈ (HTML νμΌ, μ΄λ―Έμ§, CSS νμΌ λ±)λ₯Ό ν΄λΌμ΄μΈνΈ λΈλΌμ°μ μ μ 곡
β’
μ μ μ½ν
μΈ μλΉμ€
β’
HTTP μμ² μ²λ¦¬
ex) Apache HTTP Server, Nginx, Microsoft IIS λ±
μΉ μ»¨ν μ΄λ (μλΈλ¦Ώ 컨ν μ΄λ)
Web Container (Servlet Container)
ν΄λΌμ΄μΈνΈ μμ²μ λ°λΌ μλ²μμ λμ μΌλ‘ μμ±λλ μ½ν
μΈ λ₯Ό μ 곡
β’
λμ μ½ν
μΈ μ²λ¦¬
β’
μλΈλ¦Ώ λ° JSP μ²λ¦¬
β’
μ€λ λ© λ° μΈμ
κ΄λ¦¬
ex) Apache Tomcat, WildFly, WebLogic, WebSphere λ±
μλ° μΉ μ±μ μν WAS μ’ λ₯
β’
Apache Tomcat
οΈ
β’
JBoss (WildFly)
β’
Oracle WebLogic
β’
IBM WebSphere
β’
JEUS
Apache Tomcat
οΈ
κ°μ₯ λ리 μ¬μ©λλ μ€ν μμ€ μΉ μ ν리μΌμ΄μ
μλ² λ° μλΈλ¦Ώ 컨ν
μ΄λ
β’
μλ° μλΈλ¦Ώκ³Ό JSPλ₯Ό μ§μ
β’
Java μΉ μ ν리μΌμ΄μ
νλ μμν¬μ ν΅ν© μ§μ
Java / Tomcat / Servlet / JSP λ²μ νΈν λΉκ΅ν
JDK λ²μ | Tomcat λ²μ | Servlet λ²μ | JSP λ²μ |
JDK 21+ | Tomcat 11.0 | Servlet 6.1 | JSP 4.0 |
JDK 11+ | Tomcat 10.1 | Servlet 6.0 | JSP 3.1 |
JDK 8+ | Tomcat 10.0 | Servlet 5.0 | JSP 3.0 |
JDK 8+ | Tomcat 9.0+ | Servlet 4.0 | JSP 2.3+ |
JDK 8 | Tomcat 8.0+ | Servlet 3.1 | JSP 2.3 |
JDK 7 | Tomcat 6.0+ | Servlet 3.0 | JSP 2.2 |
JDK 6 | Tomcat 5.5+ | Servlet 2.5 | JSP 2.1 |
JDK 5 | Tomcat 5.0 | Servlet 2.5 | JSP 2.1 |
JDK 4 | Tomcat 4.1 | Servlet 2.4 | JSP 2.0 |
JDK 3 | Tomcat 4.0 | Servlet 2.3 | JSP 1.2 |
JDK 2 | Tomcat 3.1 | Servlet 2.2 | JSP 1.1 |
JDK 1.1 | Tomcat 3.0 | Servlet 2.1 | JSP 1.1 |
WAR λ°°ν¬νμΌ λ§λ€κΈ°
1.
2.
Export
3.
WAR fileβ¦
a.
Destination : λ°°ν¬ κ²½λ‘ μ§μ
b.
Web proejct : νλ‘μ νΈ λͺ
c.
Target runtime : WAS μ§μ
Export > WAR fileβ¦
WAR Export
war λ°°ν¬νμΌ μμ± μλ£
νΈμ€ν μλ²μ war νμΌ λ°°ν¬νκΈ°
μμ±ν WAR λ°°ν¬ νμΌμ νΈμ€ν
μλ²μ μ
λ‘λ ν©λλ€.
νΈμ€ν
μλ²μ νμΌμ μ
λ‘λ ν λμλ FTP ν΄λΌμ΄μΈνΈ νλ‘κ·Έλ¨μ μ¬μ©νμ¬ νμΌμ μλ²λ‘ μ μ‘νμ¬ μ
λ‘λν©λλ€.
μ£Όλ‘ μ¬μ©νλ FTP νλ‘κ·Έλ¨μ FileZilla μ
λλ€.
FileZilla λ€μ΄λ‘λ
νΈμ€ν μλ²μ war νμΌ λ°°ν¬νκΈ°
1.
FTP νλ‘κ·Έλ¨ μ€μΉ (FileZilla)
2.
FTP νλ‘κ·Έλ¨ μ€ν (FileZilla)
3.
νΈμ€ν
μλ² μ°κ²° μ€μ
4.
νΈμ€ν
μλ² μ°κ²°
5.
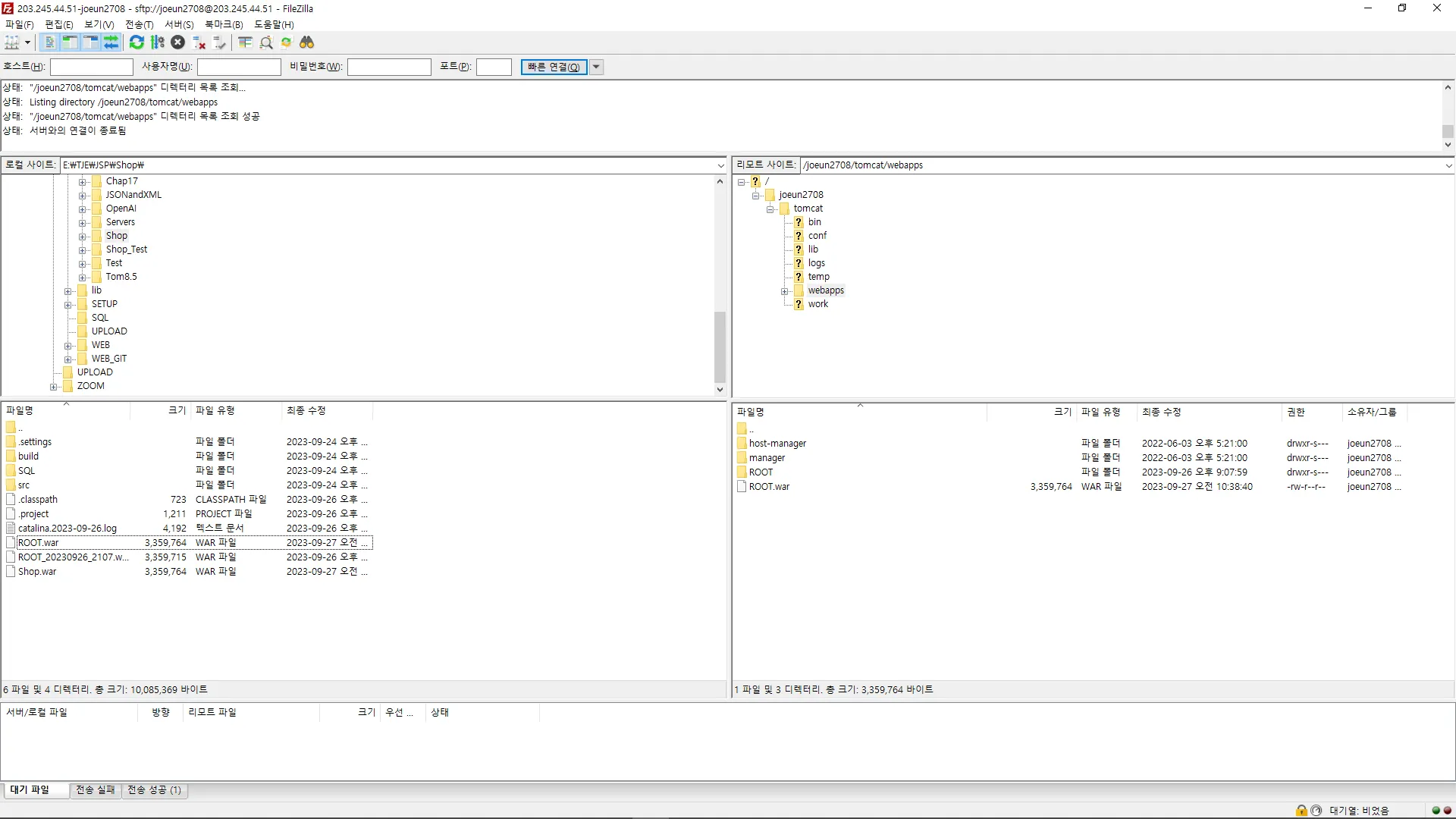
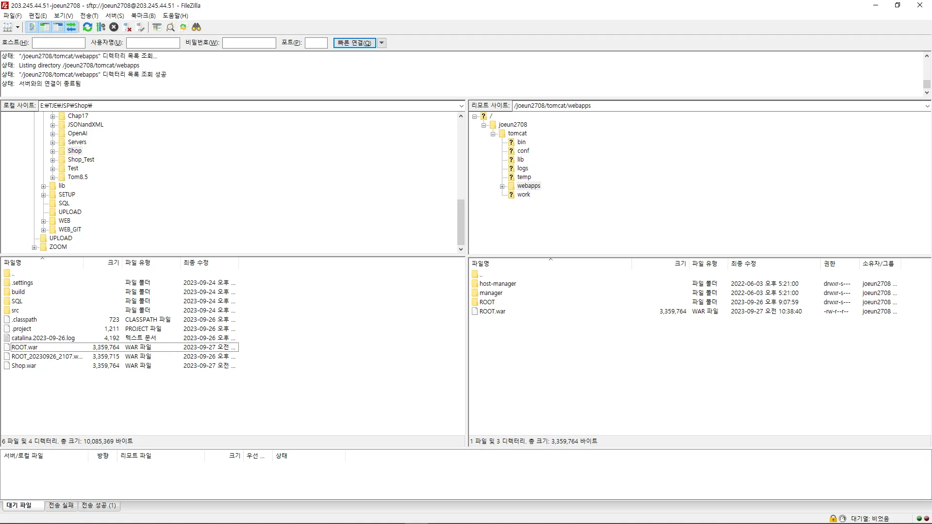
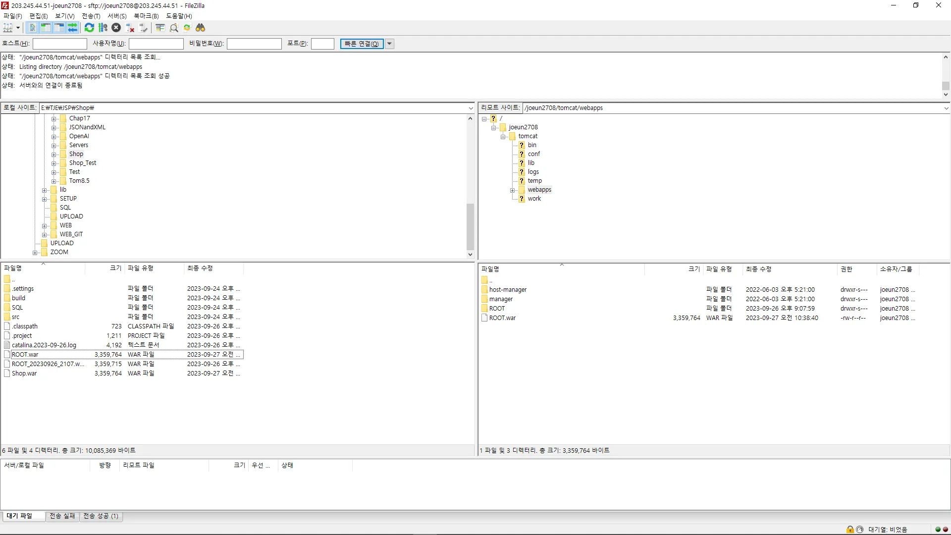
WAR νμΌ μ
λ‘λ
μΉ΄ν24 Tomcat JSP νΈμ€ν μλ²μ λ°°ν¬νκΈ°
2.
νΈμ€ν
> κ°λ° μΈμ΄λ³ νΈμ€ν
a.
Tomcat JSP > μ μ²νκΈ°
b.
μ κ· μμ΄λ λ±λ‘
c.
κ²°μ μ§ν
3.
FTP νλ‘κ·Έλ¨ μ€ν (FileZilla)
4.
νΈμ€ν
μλ² μ°κ²°
a.
[νμΌ] > [μ¬μ΄νΈ κ΄λ¦¬μ]
b.
[μ μ¬μ΄νΈ]
i.
νλ‘ν μ½ : SFTP
ii.
νΈμ€νΈ : μλ² IP μ£Όμ (xxx.xxx.xxx.xxx)
iii.
μ¬μ©μ : μΉ΄ν24 μλΉμ€ μ μ² μ λ±λ‘ν μμ΄λ
iv.
λΉλ°λ²νΈ : μΉ΄ν24 μλΉμ€ μ μ² μ λ±λ‘ν ν¨μ€μλ
c.
[μ°κ²°]
5.
WAR νμΌ μ
λ‘λ
6.
ν°μΊ£ μ¬μμ
b.
[λμ μλΉμ€ κ΄λ¦¬]
i.
[νΈμ€ν
κ΄λ¦¬] > [κΈ°λ³Έ κ΄λ¦¬] > [ν°μΊ£ λ§€ν/μ¬μμ]
ii.
[μ¬μμ]
7.
μΆκ° μμ
a.
λ‘κ·Έ νμΌ νμΈνκΈ°
i.
tomcat/logs/catalina.xxxx-xx-xx.log
b.
MySQL μΈλΆ μ κ·Ό IP μ€μ
i.
[νΈμ€ν
κ΄λ¦¬] > [κΈ°λ³Έ κ΄λ¦¬] > [μλΉμ€ μ¬μ©νν©]
ii.
MySQL μΈλΆ IP μ κ·Όμ€μ
iii.
[μ€μ νκΈ°]
c.
DB μλ² μ°κ²° λ° λ§μ΄κ·Έλ μ΄μ
i.
DB ν΄ μ€μΉ λ° μ€ν
ii.
DB μλ² μ°κ²°
iii.
DDL μ€ν
d.
Tomcat 8.5 νΈν JRE μ΄ν΄λ¦½μ€ μ€μ
i.
JRE μ€μ
1.
[Windows] > [Preferences]
2.
[Java] > [Installed JREs]
ii.
νλ‘μ νΈ μ€μ
1.
νλ‘μ νΈ μ°ν΄λ¦
2.
[Properties]
3.
[Project Facets]
JDK λ²μ | Tomcat λ²μ | Servlet λ²μ | JSP λ²μ |
JDK 8 | Tomcat 8.0+ | Servlet 3.1 | JSP 2.3 |
iii.
web.xml μμ
μΉ΄ν24 > νΈμ€ν > κ°λ° μΈμ΄λ³ νΈμ€ν
Tomcat JSP > μ μ²νκΈ°
FTP νλ‘κ·Έλ¨ μ€ν (FileZilla)
νΈμ€ν μλ² μ°κ²°
1.
[νμΌ] > [μ¬μ΄νΈ κ΄λ¦¬μ]
2.
[μ μ¬μ΄νΈ]
a.
νλ‘ν μ½ : SFTP
b.
νΈμ€νΈ : μλ² IP μ£Όμ (xxx.xxx.xxx.xxx)
c.
μ¬μ©μ : μΉ΄ν24 μλΉμ€ μ μ² μ λ±λ‘ν μμ΄λ
d.
λΉλ°λ²νΈ : μΉ΄ν24 μλΉμ€ μ μ² μ λ±λ‘ν ν¨μ€μλ
3.
[μ°κ²°]
WAR νμΌ μ λ‘λ
ν°μΊ£ μ¬μμ
λ°°ν¬ μλ£ 
μΆκ° μμ
λ‘κ·Έ νμΌ νμΈνκΈ°
catalina.xxxx-xx-xx.log
μλ² μ μ μ€ν : Sever startup
MySQL μΈλΆ IP μ€μ
1.
[νΈμ€ν
κ΄λ¦¬] > [κΈ°λ³Έ κ΄λ¦¬] > [μλΉμ€ μ¬μ©νν©]
2.
MySQL μΈλΆ IP μ κ·Όμ€μ
3.
[μ€μ νκΈ°]
DB μλ² μ°κ²° λ° λ§μ΄κ·Έλ μ΄μ
1.
DB ν΄ μ€μΉ λ° μ€ν
2.
DB μλ² μ°κ²°
3.
DDL μ€ν
DB ν΄ μ€μΉ λ° μ€ν
β’
MySQL Workbench
DB μλ² μ°κ²°
DDL μ€ν
λ§μ΄κ·Έλ μ΄μ μλ£
Tomcat 8.5 νΈν JRE μ΄ν΄λ¦½μ€ μ€μ
1.
JRE μ€μ
a.
[Windows] > [Preferences]
b.
[Java] > [Installed JREs]
2.
νλ‘μ νΈ μ€μ
a.
νλ‘μ νΈ μ°ν΄λ¦
b.
[Properties]
c.
[Project Facets]
JDK λ²μ | Tomcat λ²μ | Servlet λ²μ | JSP λ²μ |
JDK 8 | Tomcat 8.0+ | Servlet 3.1 | JSP 2.3 |
3.
web.xml μμ
JRE μ€μ
νλ‘μ νΈ λ²μ μ€μ
web.xml μμ
<?xml version="1.0" encoding="UTF-8"?>
<web-app xmlns:xsi="http://www.w3.org/2001/XMLSchema-instance"
xmlns="http://xmlns.jcp.org/xml/ns/javaee"
xsi:schemaLocation="http://xmlns.jcp.org/xml/ns/javaee http://xmlns.jcp.org/xml/ns/javaee/web-app_3_1.xsd"
id="WebApp_ID"
version="3.1">
<display-name>νλ‘μ νΈλͺ
</display-name>
<welcome-file-list>
<welcome-file>index.html</welcome-file>
<welcome-file>index.jsp</welcome-file>
<welcome-file>index.htm</welcome-file>
<welcome-file>default.html</welcome-file>
<welcome-file>default.jsp</welcome-file>
<welcome-file>default.htm</welcome-file>
</welcome-file-list>
</web-app>
HTML
볡μ¬































